Running and Debugging Scripts
This section provides instructions for running and debugging scripts with WebLOAD Recorder.
About Running and Debugging Scripts with WebLOAD Recorder
When you run your script, WebLOAD Recorder interacts with your Web application just as a real user would. WebLOAD Recorder runs your script line by line. As your script executes, execution arrows are displayed in the left margin of the Script Tree and the JavaScript View pane, showing your progress.
Unless otherwise configured in the project options, the test session will log and continue on Minor Errors encountered during runtime. Severe Errors will cause WebLOAD Recorder to stop the entire test. If WebLOAD Recorder encounters HTTP errors that are undefined by WebLOAD, the test session logs them and continues running.
Messages, test failures, and differences are indicated by messages in the Log View Window.
After running a script, you can debug it. WebLOAD Recorder enables you to check that the script runs smoothly without errors, offers step controls to run through the script step-by-step, breakpoints, and various view and windows to monitor variables.
Running a Script
This section provides instructions for running a script. Before running a script, you can do the following:
- Set the number of iterations to run, see Setting Playback Options .
- Set the file locations for a test session, see Setting File Locations .
- Set WebLOAD Recorder to ignore the recorded sleep time, see Configuring Sleep Time Control Options .
Starting the Execution of a Script
To execute the script:
-
In the main window, click Open in the File tab of the ribbon and open the script you want to edit.
-
Click Run in the Home or Debug tab of the ribbon,
-Or-
Click Step Into in the Debug tab of the ribbon to run the script step-by-step.
The script runs and displays the following:
- A sequence of the events generated by the script in the Execution Tree.
- The execution sequence in the JavaScript View pane and the Script Tree.
- If the Page View tab is open, the pages returned from the Web site.
Note: If you specified more than one playback iteration, you are returned to the beginning of the script (for information on playback iteration, see Setting Playback Options *).
Viewing the Execution Sequence in the Script Tree
When you run your script, WebLOAD Recorder interacts with your Web application just as a real user would. WebLOAD Recorder runs your script line by line. Execution arrows are displayed in the left margin of the Script Tree. When you select a node in the Script Tree, the corresponding information is displayed in each of the available views. For example, the Page View displays the page you have requested from the server, the HTML View displays the HTML of that page, and the HTTP Headers View displays the request and response’s headers. For more information, see Viewing and Analyzing the Test Results *.
WebLOAD Recorder enables you to do the following:
- Run through the entire script line by line, and add breakpoints (see Debugging a Script ).
- Display the Current Project Options by right-clicking the Agenda root node and clicking Current Project Options from the pop-up menu,
-Or-
Click Current Project Options in the Tools tab of the ribbon (see Configuring the Default and Current Project Options ).
-Or-
Select Current Project Options from the WebLOAD Recorder Home tab of the ribbon (see Configuring the Default and Current Project Options ).
To view the Script Tree:
- In the main window, click Visual Mode in the Home tab.
By default, the Script Tree pane appears at the top left of the main window, to the right of the WebLOAD Recorder Toolbox pane.

Viewing the Execution Sequence in the JavaScript View Pane
JavaScript View displays the complete JavaScript of your script with an execution arrow tracking its progress during runtime.
WebLOAD Recorder enables you to do the following:
- Run through the entire script line by line, add breakpoints, and add Watch variables (see Debugging a Script ).
- Check the syntax by right-clicking in the script and clicking Check Syntax from the pop-up menu.
To view the JavaScript View:
- In the main window, select the JavaScript View checkbox in the View tab.

Viewing the Response Data in the Execution Tree
As you execute a script, WebLOAD Recorder displays the actions performed during runtime in the Execution Tree. The Execution Tree is an interactive tree that you can use to examine the results.

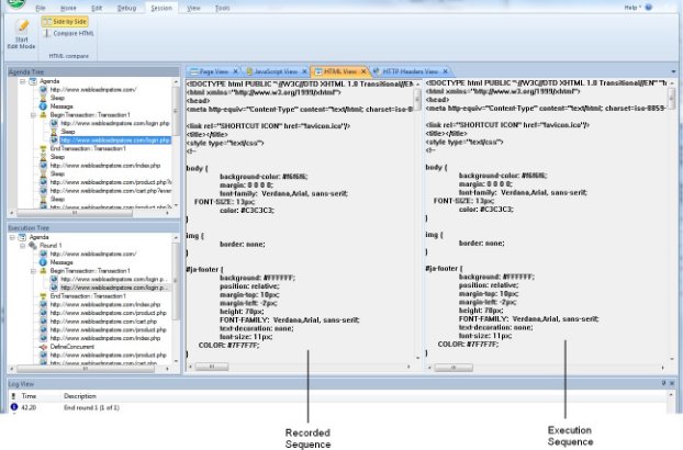
Comparing Recorded Sequence and Execution Sequence Side by Side side by side
You can view the recorded sequence alongside the execution sequence using the side by side view feature. This can help you manually discover differences between the original recorded session and the playback.
Side by side view is available for the Browser, HTTP Headers, and HTML Views.
To view the recorded sequence side by side with the execution sequence:
- Select Side by Side in the Session tab of the ribbon.
The recorded sequence is displayed to the left of the execution sequence.
Note: This feature is only available after complete running an execution sequence, not at the beginning of an execution sequence.

Comparing a Script Recording node to its Playback
After running a script test, you can perform a comparison of the original script recording and its playback for each node in the script.
To compare a script node’s recording to its playback:
-
Select a script node.
-
Click Compare HTML in the Session tab of the ribbon.
-Or-
Right-click a node in the Script Tree or the Execution Tree and select Compare html from the pop-up menu.
The defined Difference Viewer application launches and automatically compares the selected node in the recording and in the playback. For information about defining the Difference Viewer application, see Defining the Difference Viewer Application *.
Comparing a Recorded Sequence with the Execution Sequence
You can compare an entire original recorded sequence with the current execution sequence using the Compare All feature. This can help you to check and fix any undesirable changes you made to the original recorded session.
To compare the current execution with the original sequence:
- Select Compare All in the Session tab of the ribbon.

The following comparison information and options are provided:
Execution Tree pane in Compare All mode
In the Execution Tree pane, each node’s background color indicates the degree to which the original execution was changed, as follows:
-
Green – The current execution is identical with the original execution -
Yellow – There is a minor difference between the original and the current execution
Red – There is a major difference between the original and the current execution
Compare pane
The Compare pane that appears at the bottom of the screen lists a digest of the differences between the original and the current execution. The icon at the beginning of each line indicates the level of difference:
-
Yellow – indicates a minor change. -
Red – indicates a major change.
Double clicking a line, or right-clicking a line and selecting Go to location, opens a side-by-side view of the relevant code in the view pane, with the first difference highlighted in blue. The original recorded sequence is displayed on the left and the current execution is displayed on the right. The side by side comparison can be viewed in the Browser, HTTP Headers, and HTML Views.

In addition, right-clicking a line and selecting Compare HTML, launches the defined Difference Viewer application that compares the selected node in the original recording with the current execution. For more information see Comparing a Script Recording node to its Playback .
Stopping the Execution of a Script
When debugging a script using a Step Into or breakpoint, the playback session stops immediately upon completion of the current WebLOAD Recorder protocol block.
To stop the execution of a script:
- Click Stop in the Home tab of the ribbon,
-Or-
Use the hotkeys Shift + F5.
The playback session is stopped.
Debugging Scripts
WebLOAD Recorder provides an integrated debugger with a variety of tools to help locate bugs in your script. The debugger provides special menus, windows, dialog boxes, and grids of fields for debugging. You can pause the debugger and trigger WebLOAD Recorder to wait for user input before proceeding with running the script. In the script, you can set breakpoints and step into / over / out. While debugging your script, you can abort the debugger without executing the TerminateClient and TerminateAgenda functions, as opposed to stopping it completely.
Debug Tab Items
Commands for debugging can be found on the Debug tab of the ribbon.

The Debug tab contains commands to start the debugging process. The following options are available through the Debug tab.
| Tab Item | Description |
|---|---|
| Execution group | |
| Run | Starts playback of the script from the current statement until a breakpoint or the end of the script is reached. |
| Stop | Stops the playback of the script. |
| Abort | Stops the playback of the script without executing the TerminateClient or TerminateAgenda functions. |
| Debug group | |
| Step Into | Starts the play back of the script, a step at a time, entering each function encountered. |
| Step Over | Starts the playback of the script, one step at a time. When a function is reached, it is executed without stepping through the function. |
| Step Out | Plays through the remaining steps of the called function, and stops on the line in the script immediately following the function call. Using this command you can quickly finish executing the current function after determining that a bug is not present in the function. |
| Break Execution | Stops the playback of the script at that point. |
| Toggle Breakpoint | Defines a line in the script where WebLOAD Recorder suspends execution. |
| Remove all Breakpoints | Eliminates all breakpoints. |
| Disable/Enable all Breakpoints | Disable or enable all breakpoints. |
| Edit Breakpoints | Displays the Breakpoints dialog box, enabling the setting of breakpoints. |
| Debug Windows group | |
| Watch Window | Toggles the displays of the Watch window (available only during runtime in debug mode), which displays the names and values of variables and expressions.. |
| Variables Window | Toggles the display of the Variables window (available only during runtime in debug mode) which displays information about variables used in the current and previous statements and functions.. |
| Call Stack | Toggles the display of the Call Stack window which lists the function calls that led to the current statement, with the current function on the top of the stack.. |
Debugging a Script
When debugging a script, you can set the script to run in the following ways:
- Step-by-step – The execution starts at the first line of the script and stops at each subsequent line.
- Breakpoints – The execution starts at the first line of the script and stops when it reaches a breakpoint.
- A combination of step-by-step and breakpoints.
To debug a script:
- Click Run or Step Into in the Debug tab of the ribbon.
- When you reach the end of the script you can:
- Click Step Into in the Debug tab to return to the beginning of the script.
- View results (see Viewing and Analyzing the Test Results ).
- Add breakpoints (see Setting Breakpoints ).
- Return to Edit mode and revise your script.
Starting the Debugger
To start debugging:
- Click Run in the Debug tab to run the script continuously,
-Or-
Click Step Into in the Debug tab to run the script step-by-step.
Setting Breakpoints
Use breakpoints to define places in the script to suspend execution. Breakpoints can be set in Edit mode and in Debug mode. The breakpoints you set will be saved as a part of your WebLOAD Recorder project.
To set multiple breakpoints to a script:
-
Display the entire script.
-
Select the line of code.
-
Click Edit Breakpoints in the Debug tab. The Breakpoints dialog box opens.

-
Click the arrow next to the Break at field. The Breakpoint options appear.

-
Click the Line number.
The Line number is added to the list of breakpoints.
-
To add context to the breakpoint, click the arrow again, and click Advanced.
The Advanced Breakpoint dialog box opens.

-
Fill in the fields, and click OK.
To set a breakpoint in the Script Tree:
- Right-click an item in the Script Tree.
- From the pop-up menu, click Toggle Breakpoint. A red dot appears in the left margin of the JavaScript View pane adjacent to the selected code and in the Script Tree adjacent to the visual script element for which the breakpoint is defined, indicating that the breakpoint is set.
To set a breakpoint in the JavaScript View pane:
- Select the JavaScript View checkbox in the View tab to open the JavaScript View pane.
- In the Script Tree, click the Agenda root node to display the entire script in the JavaScript View pane.
- In the JavaScript View pane, select the line of code where you want the script to wait.
-
Right-click and select Toggle Breakpoint from the pop-up menu,
-Or-
Click Toggle Breakpoint in the Debug tab.
A red dot appears in the left margin of the JavaScript View pane adjacent to the selected code and in the Script Tree adjacent to the visual script element for which the breakpoint is defined, indicating that the breakpoint is set.
To set a breakpoint in Debug mode:
-
Run the script by clicking Step Into in the Debug tab.
-
Continue stepping through the script until reaching the point you want to insert the breakpoint.
-
In the JavaScript View pane, select the code where you want to insert in breakpoint.
-
Click Toggle Breakpoint in the Debug tab.
-
While in debug mode a red dot appears in the left margin of your script code, indicating that the breakpoint is set.
Running to a Breakpoint
To run until a breakpoint is reached:
- Set a breakpoint (see Setting Breakpoints ).
-
Click Run in the Debug tab
Click Step Into in the Debug tab to run the script step-by-step.
Removing Breakpoints
You can remove individual breakpoints or remove all breakpoints in the script.
To remove a breakpoint:
-
Select the JavaScript View checkbox in the View tab to open the JavaScript View pane.
-
In the Script Tree, click the Agenda root node to display the entire script in the JavaScript View pane.
-
In the JavaScript View pane, select the line containing the breakpoint you want to remove.
-
Click Toggle Breakpoint in the Debug tab. The red dot in the left margin disappears.
To remove all breakpoints:
- Select the JavaScript View checkbox in the View tab to open the JavaScript View pane.
- In the Script Tree, click the Agenda root node to display the entire script in the JavaScript View pane.
- Click Remove all Breakpoints in the Debug tab The red dot in the left margin disappears.
Disabling and Enabling All Breakpoints
You can disable or enable all breakpoints in the script.
To disable or enable all breakpoints:
-
Select the JavaScript View checkbox in the View tab to open the JavaScript View pane.
-
In the Script Tree, click the Agenda root node to display the entire script in the JavaScript View pane.
-
Click Disable/Enable Breakpoints in the Debug tab.
-
When all of the breakpoints are disabled, the red dots in the left margin turn white.
-
When all of the breakpoints are enabled, the white dots in the left margin turn red.
-
Stepping Into the Script
To run the script and execute one statement at a time (Step Into):
-
Click Run or Step Into in the Debug tab.
The debugger executes the next statement and then it pauses execution. If you step into a nested function call, the debugger steps into the most deeply nested function.
-
Repeat step 1 to continue executing the script one statement at a time.
To step into a specific function:
-
Set a breakpoint just before the function call or use the Step Into command to advance the script execution to that point.
For information on setting breakpoints see Setting Breakpoints .
-
Click Step Into in the Debug tab.
Stepping Out or Over a Function
To step over a function:
-
Click Run or Step Into in the Debug tab.
-
Execute the script to the function call.
-
Click Step Over in the Debug tab.
The debugger executes the next function, but pauses after the function returns.
-
Continue executing the program.
To step out of a function:
-
Click Run or Step Into in the Debug tab and execute the program to some point inside the function.
-
Click Step Out in the Debug tab.
The debugger continues until it has completed execution of the return from the function, then pauses.
Stopping the Playback of the Script
You can stop the playback of the script at a specific point. Stopping a script executes the TerminateClient or TerminateAgenda functions.
To stop the playback of the script:
- Start debugging. Click Run or Step Into in the Debug tab.
-
Click Break Execution in the Debug tab.
The script stops running. You can continue the playback from this point, at a later time.
-
Click Stop in the Debug tab.
The script stops running. Continuing the playback from this point is not possible.
Aborting the Playback of the Script
You can abort the playback of the script at a specific point. Aborting a script does not execute the TerminateClient or TerminateAgenda functions.
To abort the execution of a script:
- Click Abort in the Debug tab. The playback session is aborted.
Using the Watch Window
The Watch window is used for debugging your application, and is only available when you are running your script. The Watch window displays the values of selected variables or watch expressions that you specify while debugging your script. The values of the variables and expressions in the Watch window are only updated when execution is stopped at a breakpoint.
Use the Watch window to specify variables and expressions that you want to watch while debugging your program. You can also modify the value of a variable using the Watch window. To add a watch variable, see Adding a Watch Variable or Expression .
To open the Watch window:
- Select the Watch Window checkbox in the Debug tab.

The Watch window contains four tabs:
- Watch1
- Watch2
- Watch3
- Watch4
Each tab displays a user-specified list of variables and expressions in a grid field. You can group variables that you want to watch together onto the same tab. For example, you could put variables related to a specific page on one tab and variables related to second page on another tab. You could watch the first tab when debugging the first page and the second tab when debugging the second page.
If you add an array variable to the Watch window, plus sign (+) or minus sign (-) boxes appear in the Name column. You can use these boxes to expand or collapse your view of the variable.
Viewing the Value of a Variable in the Watch Window
You can view the value of a variable in the Watch window.
To view a variable or expression in the Watch window:
- Start debugging. Click Run or Step Into in the Debug tab of the ribbon.
-
Select the Watch Window checkbox in the Debug tab to open the Watch window.
In the Name column, plus sign (+) or minus sign (-) boxes may appear. These appear if you added an array or object variable to the Watch window. Use these boxes to expand or collapse your view of the variable.
Adding a Watch Variable or Expression
You can add a watch variable or expression to the Watch window, while you are running your script. Valid expressions accepted in the Watch window include any valid JavaScript expression that can be added to the script.
The Watch dialog box is equivalent to using the JavaScript eval function. Using the eval function you can define a variable and its value. In the same way, you can use the watch dialog box to define values for variables used throughout a script.
For example, if your script contains the variable a, when you type a=10 in the Watch window, the engine evaluates the expression as though it were written within the script. The result of the expression a=10 would be setting the variable a to 10. Then when you type a=a+1 in the watch window, the variable a would be set to 11. The value of the variable is always according to the last definition of the variable. So, if you type a=2, the variable a would be set to 2 regardless of what the variable’s value was beforehand.
To add a Watch variable or expression in the JavaScript View pane:
-
Start debugging. Click Run or Step Into in the Debug tab.
-
Select the JavaScript View option in the View tab to open the JavaScript View pane.
-
In the Script Tree, click the Agenda root node to display the entire script in the JavaScript View pane.
-
In the JavaScript View pane, select the line where you want to add the Watch variable or expression.
-
Right-click the variable in the JavaScript View pane, and click Add Watch from the pop-up menu.
The Add Watch dialog box opens.

-
In the Expression field, type a variable or expression.
-
Click Add.
The variable or expression is added to the Watch window. The Watch window evaluates the variable or expression immediately and displays the value or an error message.
If you added an array or object variable to the Watch window, plus sign (+) or minus sign (-) boxes appear in the Name column. Use these boxes to expand or collapse your view of the variable.
-
You can optionally edit the name or value of the variable or expression by double- clicking the name or value that you want to edit.
Viewing the Variables Window
The Variables window provides quick access to variables that are important in the scripts current context.
To open the Variables Window:
- Start debugging. Click Run or Step Into in the Debug tab.
-
Select the Variables Window checkbox in the Debug tab.

The Variables window displays variables used in the current statement and in the previous statement. It also displays return values when you step over or out of a function.
The Variables window contains a grid with fields for the variable name and value. The debugger automatically fills in these fields. You cannot add variables or expressions to the Variables window (you must use the Watch window, see Adding a Watch Variable or Expression ), but you can expand or collapse the variables shown. You can expand an array, object, or structure variable in the Variables window if it has a plus sign (+) box in the Name field. If an array, object, or structure variable has a minus sign (-) box in the Name field, the variable is already fully expanded.
The Variables window also has a Context dropdown list that displays the current scope of the variables displayed. To view variables in a different scope, select the scope from the drop-down list box.
Viewing the Value of a Variable
You can view the value of a variable in the Variables window.
To view a variable in the Variables window:
- Start debugging. Click Run or Step Into in the Debug tab.
- Select the Variables Window checkbox in the Debug tab to open the Variables window.
Viewing the Call Stack Window
The Call Stack window lists the function calls that led to the current statement, with the current function on the top of the stack.
To open the Call Stack Window:
- Start debugging. Click Run or Step Into in the Debug tab.
-
Select the Call Stack checkbox in the Debug tab.

Viewing and Analyzing the Test Results
While recording, editing, and running your script, WebLOAD Recorder provides information on all major events that occurred during runtime such as failures and error messages. You can navigate through the Execution Tree to view the results of your test at increasing levels of detail. This technique lets you view detailed information on any errors.
Using the Execution Tree to View Results
As you execute a script, WebLOAD Recorder displays the Web pages accessed in the Web application in the Execution Tree.
When working with a file JavaScript file that has not been converted to a WebLOAD Recorder project file, WebLOAD Recorder displays a playback node for each HTTP request of the JavaScript.

Using the Page View to View Results
The Page View displays a visual representation of the baseline set of Web pages in your script. This view is available while recording, editing, or running your script.
To open the Page View:
- Select the Page View checkbox in the View tab of the ribbon.
-
Select the Page View tab.

Using the DOM View to View Results
DOM View displays all of the objects and the structure of the Web page displayed in Page View, giving you access to objects not visible in the pages presentation layer.
DOM View is available when Page View is open, while recording, editing, or running your script. When an element is selected in the DOM View, the object is highlighted in the Page View.
To open the DOM View:
- Select the DOM View checkbox in the View tab of the ribbon.
-
Select the DOM View tab.

Using the HTML View to View Results
HTML view displays an HTML preview of each page and frame requested in the script. When switching between the JavaScript, HTTP Headers, Browser, and HTML Views, the new view displays the node that is selected in the Script Tree (during edit mode) or Execution Tree (during debug mode). These views are available while recording, after the recording is finished, and after opening a saved script.
To open the HTML View:
-
Select the HTML View checkbox in the View tab of the ribbon.
-
Select the HTML View tab.

-
To search for text:
- Right-click and click Find from-the pop-up menu.
- Type the text you want to find, and click Find Next.
-
To copy text:
- Select the text you want to copy.
- Right-click and click Copy from-the pop-up menu.
Using the HTTP Headers View to View Results
The HTTP Headers View displays the GET and POST HTTP protocol commands. Other commands can also be displayed, such as CONNECT. When switching between the various views, the new view displays the node that is selected in the Script Tree.
These views are available while recording, after the recording is finished, during playback and debugging, and after opening a saved script.
To open the HTTP Headers View:
-
Select the HTTP Headers View checkbox in the View tab of the ribbon.
-
Select the HTTP Headers View tab.

The headers are divided into groups of headers per playback request. For each request, only the relevant headers are displayed. You can expand the headers to show the form data and all other content.

-
To view all of the headers on the script, click the Agenda root node.
-
To view headers of a specific round, click the Round node in the Execution tree.
-
To search for text:
-
Right-click and click Find... from-the pop-up menu.
-
In the Find what field, type the text you want to find.
The Find what field is case sensitive.
- Click Find Next. The entire text of the selected node is selected.
-
-
To copy text:
- Select the text you want to copy.
- Right-click and click Copy from-the pop-up menu. The entire text of the selected node is copied.
Using the Log View Window to View Results
In addition to the results available through viewing the Script Tree and the Execution Tree, the Log View Window displays the errors encountered during playback and additional information about your test session results.
An Info Message or a minor error will not cause the playback to stop. Similarly, a generic message, issued when WebLOAD Recorder encounters HTTP errors that are undefined by WebLOAD, will not cause playback to stop. A higher level of severity (Error or Severe Error) ends the playback upon completion of the WebLOAD Recorder protocol block.
To open the Log View Window:
- Select the Log View checkbox in the View tab of the ribbon.
By default, the Log View pane appears at the bottom of the main window.

The following information is displayed:
- ! – The result and severity of each message:
- Information message
- Minor error message
- Error message
-
Severe error message
-
Time – The amount of runtime.
- Description – The runtime action and information about failed actions, including the date and time the action occurred.
Performing a Full Search in the Test Results
You can search for a specific string in all views at once.
To search for text in all views:
-
Select Find All in the Edit tab of the ribbon.

-
In the Find what field, type the text you want to find.
-
Under Look at, specify in which view you wish to search. You can select any combination of the following:
- JavaScript
- HTTP Headers
- HTML
-
Optionally check the Match case checkbox.
-
Click Find.
A results pane appears in the bottom half of the screen, displaying all the search results.

- The icon to the left of each search result indicates in which page view the result appears.
- Double clicking a search result highlights the result both in the Script Tree and in the corresponding page view.
Printing the Contents of the Log View Window
To print the contents of the Log View Window:
- Right-click inside the Log View window.
- Select Print from the right-click menu. The Print Setup dialog displays.
- Select a printer and click OK.
Saving the Contents of the Log View Window
To save the contents of the Log View Window:
- Right-click inside the Log View window.
- Select Save from the right-click menu. The Save As dialog displays.
- In the File Name field, type in the name for the file.
-
Click Save.
The file is saved with the extension *.log.
You can view the saved log file with any text editor.
Viewing a Log Message
To view the complete log message:
- Right-click an entry in the Log View window.
-
Select Display Message from the right-click menu.
The Log Message window with detailed information on the selected entry appears.
Validating Responses
WebLOAD Recorder enables you to validate a response in a script by adding a response validation function. You can validate a Web page’s title, the maximum time taken to load the Web page, its content, and the length of its content. You can also
determine WebLOAD’s behavior if validation fails. During playback, the results of the validation process (failure or success) are displayed in the Log View window.
To add a response validation function:
-
Select a node in the Script Tree.
-
Click Response Validation in the Home tab of the ribbon.
-Or-
Right-click the node and select Response Validation.
-Or-
Perform the following:
- Click the HTML View tab to view the node in HTML View.
- Select HTML text within the node.
- Right-click the selection and click Response Validation. The Response Validation dialog box appears.
Note: When accessing the Response Validation dialog box from HTML View, the dialog box appears automatically configured with the selected content.
-
Configure the responses you wish to validate during playback, according to the information displayed in the Table and click OK.
-
The Response Validation function is added to your script.
Field Description Page Title Validate Select to validate the page title. Success if Page Title is The title of the Web page. During playback, if the title of the Web page matches the text entered in this field, the validation is successful. Recorded page title is The page title as defined in the HTML <title>tag.Page Time Validate Select to validate the page time. Page Time limit x sec The maximum number of seconds that may elapse while waiting for the Web page to open for the validation to be successful. Content length Validate Select to validate the content length. Equal to x bytes The size of the Web page content, in bytes, must equal the specified value for the validation to be successful. Greater than x bytes The size of the Web page content, in bytes, must be greater than the specified value for the validation to be successful. Lower than x bytes The size of the Web page content, in bytes, must be less than the specified value for the validation to be successful. Recorded Content Length is The size of the response, in bytes. Content Validate Select to validate the content. For a full explanation, refer to Performing Multiple Text Validations of Web Page Content . Success if response contains/does not contain x For each JavaScript expression you include in your validation check, specify whether it must or must not appear in the Web page for the validation to be successful. Add Click this button to add a new JavaScript expression to the list of validations that must or must not appear in the Web page.
The string "
<text to find>" appears in the box above the button. Delete this string and instead do either or both of the following:- Enter a text string in quote marks. For example, "Welcome".
- Enter a parameter without quote marks. For example, TodaysDate(). You can click Add Parameter and select a parameter from the list.
Note that you can concatenate strings and/or parameters to create a JavaScript expression. For example: "Welcome" + params_user.getValue().
Remove Click this button to delete a selected JavaScript expression from the list of validations that must or must not appear in the Web page. Add Parameter Opens a list of parameters you can include in the contains/does not contain text. This list is identical to the list available in the Insert Variable menu (Figure 54). In case of validation failure Display warning and continue running Select to display a warning during playback and continue running the script, if the verification fails. Display error and stop the round Select to display an error during playback and stop the round, if the verification fails. Display fatal error and stop test execution Select to display a fatal error and stop running the script, if the verification fails. Call to JS function Select to run a specified JavaScript function, if the verification fails. Error message (Optional) Enter an error message to be displayed if the verification fails (optional). -
Click OK. The Response Validation function is added to your script.
Performing Multiple Text Validations of Web Page Content
You can use the Response Validation feature to validate a Web page’s content.
To validate the content of a Web page:
-
Follow the instructions in Validating Responses to access the Response Validation dialog box: (Figure).
-
In the Content section, check the Validate checkbox.
-
Click Add.
The box above the Add button displays "
<text to find>".
-
Define a JavaScript expression and whether it must or must not appear in the Web page, as follows:
-
Delete the string "
<text to find>" and instead do either or both of the following:- Enter a text string enclosed in quote marks. For example, "Welcome".
- Enter a parameter without quote marks. For example, TodaysDate(). Alternatively, you can click Add Parameter and select a parameter from the list of predefined parameters.
Note that you can concatenate strings and/or parameters to create a JavaScript expression. For example: "Welcome" + params_user.getValue().
-
Select contains if the expression must appear in the Web page; select does not contain if it should not appear in the Web page.
-
-
Repeat the previous step for every additional expression you wish to define.
The below image shows a content validation example. In this example, the page content will be validated only if it contains the string Welcome followed by a user name, and does not contain the string Error.

Editing a Script for Dynamic HTML Pages
When you record an HTML page in the WebLOAD Recorder, there can be dynamic values that WebLOAD adds to the script, which are recorded in the WebLOAD Recorder. Such dynamic values can contain state management information, such as the session-id, which is usually passed as URL encoded parameters or hidden form fields. The dynamic values that are recorded in the WebLOAD Recorder are different during each run. Since the value that was recorded in the WebLOAD Recorder and the dynamic value do not match, you will receive an error.
To overcome this situation, you need to edit the script and perform correlation. This can be done manually, or by using WebLOAD’s Smart Copy feature. This feature
enables you to convert the dynamic value into the correct value for the specific session.
Notes:
- The Smart Copy feature supports converting the dynamic value of the following HTML objects: images, links, and form elements.
- Editing the script and performing correlation is not necessary for static HTML pages, since they do not contain dynamic values. In this case, the script executes smoothly with no need for initial editing.
To edit a script using Smart Copy:
-
After recording and running your script, open the Page View with the DOM View. Select the DOM View checkbox in the View tab of the ribbon.
The Page and DOM View appear.
-
In the Execution Tree, select the first node.
-
In the Page View, search for an error message. If there is no message, select the next node in the Execution Tree and search for a message there.

-
Once you locate the message, open the JavaScript View. Select the JavaScript View checkbox in the View tab of the ribbon.
The JavaScript View appears with the requested block of code selected.
-
Within the selected block of code, locate the dynamic value (for example, the session-id field). This field must be retrieved from the previous block of code.

-
Click the previous node in the Execution Tree to search for the element that contains the dynamic value. Make sure the Browser and DOM Views are open. Select the Page View and DOM View checkboxes in the View tab of the ribbon.
-
In the DOM View, locate the element that contains the dynamic value. This is usually a hidden input field.

Note: You cannot use the value recorded in the script, since the value that was recorded was dynamic, and will not match the new value that is given when you run the script.
-
Right-click the element and select Smart Copy from the pop-up menu.

The Smart Copy dialog box appears.

-
Click Copy to clipboard and click OK.
-
To edit the JavaScript, click Full Script in the Home tab of the ribbon.
-
Create a variable for the dynamic field by typing the following at the end of the selected block of code:
Session_id = -
Paste the clipboard text (using Paste in the Edit tab of the ribbon) after the equal sign.
For example:
Session_id = document.forms[1].elements[2].value -
In the subsequent block of code, replace
wlHttp.FormData["session_id"] =
<static session id>with
wlHttp.FormData["session_id"] = session_idThe script is edited. You can now run the script successfully without receiving error messages.
